(Provisional Translation)
March 22, 2017
Securities and Exchange Surveillance Commission
Recommendation for Administrative Monetary Penalty Payment Order for Insider Trading of Shares of Tri-Stage inc. by Prospect Asset Management, Inc.
1. Contents of the Recommendation
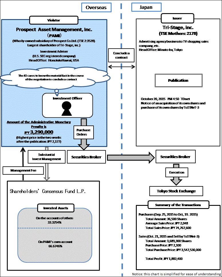
The Securities and Exchange Surveillance Commission, today, made a recommendation to the Prime Minister and the Commissioner of the Financial Services Agency that an administrative monetary penalty payment order be issued in regard to insider trading of the shares of Tri-Stage inc. (“Tri-Stage”) by Prospect Asset Management, Inc. (“PAMI”) pursuant to Article 20(1) of the Act for Establishment of the Financial Services Agency. This recommendation is based on the findings of the investigation into insider trading whereby the following violations of laws and ordinances were identified.
2. Summary of the Findings Regarding Violations of Laws and Ordinances
PAMI is a Hawaiian company whose principal place of business is located in the State of Hawaii, United States of America. PAMI, substantially, has the authority to manage the assets invested in Shareholders’ Consensus Fund L.P. (“SCF”), which was registered in the Cayman Islands as a limited partnership. PAMI’s investment officer in regard to negotiation to conclude a contract with Tri-Stage, with the knowledge of a material fact concerning a decision by the organ of Tri-Stage which is responsible for making decisions on the execution of the operations to acquire its own shares, from September 25, 2015 to October 19, 2015, which period is prior to the publication of the above fact issued on October 20, 2015, as the management of the assets invested in SCF, purchased a total of 36,500 shares of Tri-Stage for 74,767,600 yen. Of that amount, 66.6746% is equivalent to the contribution ratio of its parent company of PAMI etc. to SCF as of October 2015 and was purchased on PAMI’s own account, and the rest was purchased on the accounts of other investors of SCF.
Summaries of the findings regarding the violations of the laws and ordinances are described in the Attachment1.
The actions mentioned above conducted by PAMI were recognized as actions "in violation of the provisions of Article 166(1) or (3) in effecting a Sale and Purchase, etc. prescribed in Article 166(1)" as stipulated under Article 175(1) of the Financial Instruments and Exchange Act ("FIEA").
3. Calculation of the Amount of the Administrative Monetary Penalty
Pursuant to the FIEA, the amount of the administrative monetary penalty applicable to the above violations is 3,290,000 yen.
Details of the calculation are presented in the Attachment2.
4. Others
We appreciate the assistance of the U.S. Securities and Exchange Commission in this matter.
Attachment 1
Attachment 2
● Method of Calculation of the Amount of the Administrative Monetary Penalty
(1) Amount of the Administrative Monetary Penalty on its own account
Pursuant to Article 175(1)(ii) of the FIEA, the amount of the administrative monetary penalty on its own account shall be calculated as follows:
{(a) – (b)} x (c)
(a)The amount obtained by multiplying the highest price in the two weeks after the publication of the material fact by the volume of the Sale and Purchase, etc. of securities
(b)The amount obtained by multiplying the price at which PAMI effected the Sale and Purchase, etc. by the volume of the Sale and Purchase, etc. of securities
(c)The ratio of Sale and Purchase etc. on its own account
{(a) (2,177 yen × 36,500 share) –
(b) (1,851 yen × 300 share + 1,854 yen × 100 share + 1,855 yen × 100 share + 1,856 yen × 100 share
+ 1,860 yen × 100 share + 1,864 yen × 100 share + 1,865 yen × 100 share + 1,866 yen × 300 share
+ 1,870 yen × 200 share + 1,877 yen × 100 share + 1,878 yen × 100 share + 1,880 yen × 600 share
+ 1,884 yen × 100 share + 1,890 yen × 300 share + 1,893 yen × 200 share + 1,894 yen × 400 share
+ 1,895 yen × 600 share + 1,896 yen × 100 share + 1,898 yen × 100 share + 1,902 yen × 300 share
+ 1,932 yen × 100 share + 1,933 yen × 100 share + 1,935 yen × 100 share + 1,937 yen × 100 share
+ 1,938 yen × 100 share + 1,957 yen × 100 share + 1,961 yen × 100 share + 1,969 yen × 100 share
+ 1,978 yen × 100 share + 1,980 yen × 100 share + 1,982 yen × 100 share + 1,984 yen × 100 share
+ 1,985 yen × 300 share + 2,005 yen × 1,500 share + 2,020 yen × 1,300 share + 2,028 yen × 100 share
+ 2,029 yen × 100 share + 2,030 yen × 100 share + 2,035 yen × 100 share + 2,036 yen × 600 share
+ 2,037 yen × 100 share + 2,038 yen × 200 share + 2,039 yen × 400 share + 2,040 yen × 400 share
+ 2,047 yen × 100 share + 2,048 yen × 1,100 share + 2,049 yen × 1,500 share + 2,050 yen × 2,000 share
+ 2,051 yen × 400 share + 2,052 yen × 300 share + 2,053 yen × 1,200 share + 2,055 yen × 100 share
+ 2,058 yen × 600 share + 2,059 yen × 300 share + 2,060 yen × 900 share + 2,065 yen × 100 share
+ 2,068 yen × 400 share + 2,069 yen × 300 share + 2,070 yen × 600 share + 2,071 yen × 200 share
+ 2,072 yen × 200 share + 2,073 yen × 100 share + 2,074 yen × 2,200 share + 2,075 yen × 1,900 share
+ 2,077 yen × 200 share + 2,078 yen × 100 share + 2,079 yen × 400 share + 2,080 yen × 1,900 share
+ 2,082 yen × 100 share + 2,084 yen × 100 share + 2,086 yen × 200 share + 2,087 yen × 200 share
+ 2,088 yen × 200 share + 2,089 yen × 100 share + 2,090 yen × 100 share + 2,097 yen × 1,400 share
+ 2,100 yen × 1,000 share + 2,120 yen × 400 share + 2,137 yen × 200 share + 2,138 yen × 200 share
+ 2,139 yen × 100 share + 2,140 yen × 800 share + 2,143 yen × 500 share + 2,150 yen × 500 share
+ 2,160 yen × 500 share + 2,162 yen × 200 share + 2,165 yen × 700 share + 2,169 yen × 400 share
+ 2,170 yen × 100 share + 2,179 yen × 100 share + 2,180 yen × 200 share + 2,185 yen × 100 share
+ 2,187 yen × 100 share + 2,191 yen × 200 share)} × (c) 66.6746%
= 3,128,972.30 yen
(2) Amount of the Administrative Monetary Penalty on the accounts of others
Pursuant to Article 175(1)(iii)(a) of the FIEA and Article 1-21(2) of Cabinet Office Ordinance on Administrative Monetary Penalty Provided for in Chapter VI-II of the FIEA, the amount of the Administrative Monetary Penalty on the accounts of others shall be calculated as follows:
(a) × 3 × (b)
(a)The total amount of money or the value of other property paid or payable to the violator, as consideration for the investment of the property for the month in which the transactions subject to violation were performed(note).
(note) If a period serving as the basis of calculation of the investment fee exceeds one month, the amount will be calculated by the last month.
(b)The ratio of Sale and Purchase etc. on the account of others
(a)165,678.942 yen × 3 × (b)33.3254% = 165,639.51 yen
(3) Sum total of the amount calculated by (1) and (2)
3,128,972.30 yen + 165,639.51 yen = 3,294,611.81 yen
(4) Pursuant to Article 176(2) of the FIEA, the amount of the administrative monetary penalty shall be 3,290,000 yen, which is rounded down to the nearest ten-thousand.
