English version![]()
令和3年1月15日
証券取引等監視委員会
朝日放送株式会社社員による重要事実に係る伝達行為及び同人から伝達を受けた者による内部者取引に対する課徴金納付命令の勧告について
株式会社ディー・エル・イーとの契約締結交渉者の従業者による内部者取引及び重要事実に係る伝達行為並びに同人から伝達を受けた者による内部者取引に対する課徴金納付命令の勧告について
1.勧告の内容
証券取引等監視委員会は、朝日放送株式会社社員による重要事実に係る伝達行為及び同人から伝達を受けた者による内部者取引、並びに株式会社ディー・エル・イーとの契約締結交渉者の従業者による内部者取引及び重要事実に係る伝達行為並びに同人から伝達を受けた者による内部者取引について検査した結果、下記のとおり法令違反の事実が認められたので、本日、内閣総理大臣及び金融庁長官に対して、金融庁設置法第20条第1項の規定に基づき、課徴金納付命令を発出するよう勧告を行った。
(1)課徴金納付命令対象者(1)について
課徴金納付命令対象者(1)は、朝日放送株式会社(以下「朝日放送」という。同社は、平成30年4月、朝日放送グループホールディングス株式会社に商号変更した。以下、商号変更後の同社を「朝日放送GHD」という。)の社員であったが、その職務に関し知った、朝日放送の業務執行を決定する機関が、会社の分割を行うことについての決定をした旨の重要事実を、課徴金納付命令対象者(2)に対し、上記重要事実の公表がされる前に、朝日放送株式の買付けをさせることにより同人に利益を得させる目的をもって、伝達したものである。
課徴金納付命令対象者(2)は、上記重要事実が公表された平成29年2月8日午後3時頃より前の同日午後1時13分頃及び午後1時18分頃、朝日放送株式合計1900株を買付価額合計142万1200円で買い付けたものである。
課徴金納付命令対象者(1)は、朝日放送GHDが、株式会社ディー・エル・イー(以下「DLE」という。)との間で行っていた資本業務提携契約の締結の交渉業務に従事していた者であるが、上記契約の締結の交渉に関し、DLEの業務執行を決定する機関が、DLEの発行する株式を引き受ける者の募集を行うこと及び朝日放送GHDと業務上の提携を行うことについての決定をした旨の各重要事実を知りながら、上記各重要事実が公表された令和元年5月10日より前の平成31年4月25日から令和元年5月9日までの間、自己の計算において、DLE株式合計2万1500株を買付価額合計290万795円で買い付けたものである。
課徴金納付命令対象者(1)は、同人が、朝日放送GHDとDLEとの間の資本業務提携契約の締結の交渉に関し知った、DLEの業務執行を決定する機関が、DLEの発行する株式を引き受ける者の募集を行うことについての決定をした旨の重要事実を、課徴金納付命令対象者(2)に対し、上記重要事実の公表がされる前に、DLE株式の買付けをさせることにより同人に利益を得させる目的をもって、伝達したものである。
課徴金納付命令対象者(2)は、上記重要事実が公表された令和元年5月10日より前の平成31年4月25日から令和元年5月9日までの間、DLE株式合計2万1500株を買付価額合計290万795円で買い付けたものである。
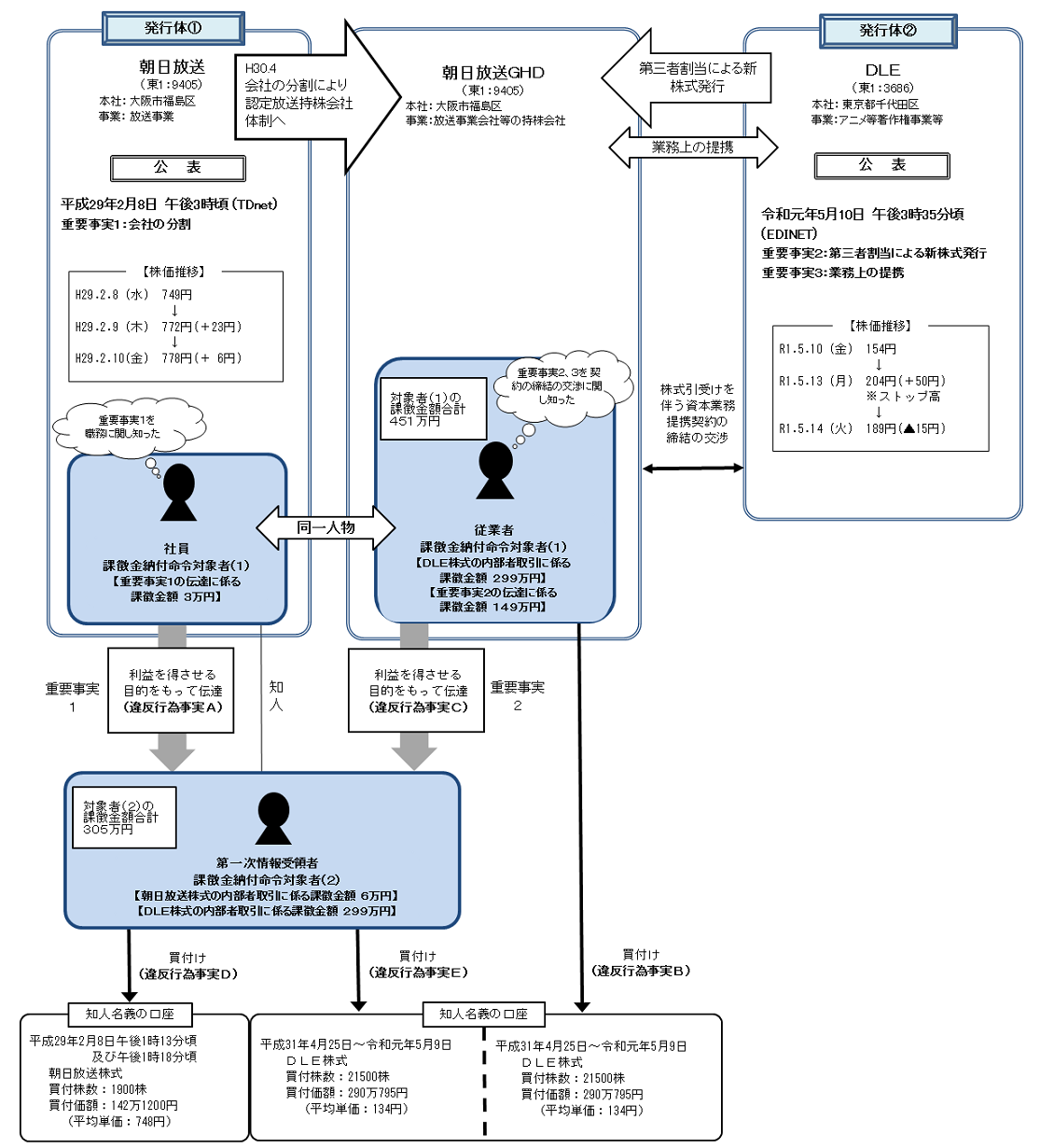
違反行為事実の概要については、別図のとおり。
課徴金納付命令対象者(1)が行った
上記ア.及びウ.の行為は、金融商品取引法第175条の2第1項に規定する「第167条の2第1項の規定に違反して、同項の伝達をし」た行為に該当すると認められる。
上記イの行為は、金融商品取引法第175条第1項に規定する「第166条第1項又は第3項の規定に違反して、同条第1項に規定する売買等をした」行為に該当すると認められる。
(2)課徴金納付命令対象者(2)について
課徴金納付命令対象者(2)は、朝日放送の社員であった課徴金納付命令対象者(1)から、同人がその職務に関し知った、朝日放送の業務執行を決定する機関が、会社の分割を行うことについての決定をした旨の重要事実の伝達を受けながら、上記重要事実が公表された平成29年2月8日午後3時頃より前の同日午後1時13分頃及び午後1時18分頃、自己の計算において、朝日放送株式合計1900株を買付価額合計142万1200円で買い付けたものである。
課徴金納付命令対象者(2)は、朝日放送GHDが、DLEとの間で行っていた資本業務提携契約の締結の交渉業務に従事していた課徴金納付命令対象者(1)から、同人が上記契約の締結の交渉に関し知った、DLEの業務執行を決定する機関が、DLEの発行する株式を引き受ける者の募集を行うことついての決定をした旨の重要事実の伝達を受けながら、上記重要事実が公表された令和元年5月10日より前の平成31年4月25日から令和元年5月9日までの間、自己の計算において、DLE株式合計2万1500株を買付価額合計290万795円で買い付けたものである。
違反行為事実の概要については、別図のとおり。
課徴金納付命令対象者(2)が行った上記ア.及びイ.の行為は、金融商品取引法第175条第1項に規定する「第166条第1項又は第3項の規定に違反して、同条第1項に規定する売買等をした」行為に該当すると認められる。
3.課徴金の額の計算
上記の違反行為に対し、金融商品取引法に基づき納付を命じられる課徴金の額は、下記のとおりである。
課徴金納付命令対象者(1)451万円
課徴金納付命令対象者(2)305万円
計算方法の詳細については、別紙のとおり。
本件については、日本取引所自主規制法人より提供された情報も参考として、実態解明を行ったものである。
○違反行為事実の概要について
○課徴金の額の計算方法について
1. 課徴金納付命令対象者(1)について(1) 違反行為事実Aに係る課徴金の額
ア.金融商品取引法第175条の2第1項第3号の規定により、当該違反行為により当該情報受領者等が行った当該買付けによって得た利得相当額に2分の1を乗じて得た額。
利得相当額とは、同条第3項第2号の規定により、情報受領者等が特定有価証券等の買付けをした場合、当該特定有価証券等の買付けについて、業務等に関する重要事実の公表がされた後2週間における最も高い価格(783円)に当該特定有価証券等の買付けの数量を乗じて得た額から、当該特定有価証券等の買付けをした価格にその数量を乗じて得た額を控除した額。
-(746円×100株+747円×400株+748円×1,000株+749円×200株+750円×200株)}×1/2
=33,250円
イ.金融商品取引法第176条第2項の規定により、上記ア.で計算した額の1万円未満の端数を切捨て。
(2) 違反行為事実Bに係る課徴金の額
ア.金融商品取引法第175条第1項第2号の規定により、当該有価証券の買付けについて、業務等に関する重要事実の公表がされた後2週間における最も高い価格(274円)に自己の計算による当該有価証券の買付けの数量注1を乗じて得た額から、当該有価証券の買付けをした価格にその数量を乗じて得た額を控除した額。
-{(133.8円×400株+133.9円×100株+134円×17,500株+135円×10,000株
+135.8円×1,500株+135.9円×200株+136円×13,300株)×(21,500株/43,000株)}
=2,990,205円
(注1)自己の計算による買付けの数量は、自己及び自己以外の者の計算による買付けの数量43,000株に、自己の計算による買付けの額2,900,795円/自己及び自己以外の者の計算による買付けの額5,801,590円を乗じて得た数量(21,500株)。
イ.金融商品取引法第176条第2項の規定により、上記ア.で計算した額の1万円未満の端数を切捨て。
(3) 違反行為事実Cに係る課徴金の額
ア.金融商品取引法第175条の2第1項第3号の規定により、当該違反行為により当該情報受領者等が行った当該買付けによって得た利得相当額に2分の1を乗じて得た額。
利得相当額とは、同条第3項第2号の規定により、情報受領者等が特定有価証券等の買付けをした場合、当該特定有価証券等の買付けについて、業務等に関する重要事実の公表がされた後2週間における最も高い価格(274円)に自己の計算による当該特定有価証券等の買付けの数量注2を乗じて得た額から、当該特定有価証券等の買付けをした価格にその数量を乗じて得た額を控除した額。
-(133.8円×400株+133.9円×100株+134円×17,500株+135円×10,000株
+135.8円×1,500株+135.9円×200株+136円×13,300株)×(21,500株/43,000株)}
×1/2
=1,495,102円
(注2)自己の計算による買付けの数量は、自己及び自己以外の者の計算による買付けの数量43,000株に、自己の計算による買付けの額2,900,795円/自己及び自己以外の者の計算による買付けの額5,801,590円を乗じて得た数量(21,500株)。
イ.金融商品取引法第176条第2項の規定により、上記ア.で計算した額の1万円未満の端数を切捨て。
(4) 上記(1)ないし(3)により算定した額の合計30,000円+2,990,000円+1,490,000円=4,510,000円となる。
2. 課徴金納付命令対象者(2)について
(1) 違反行為事実Dに係る課徴金の額
ア.金融商品取引法第175条第1項第2号の規定により、当該有価証券の買付けについて、業務等に関する重要事実の公表がされた後2週間における最も高い価格(783円)に当該有価証券の買付けの数量を乗じて得た額から、当該有価証券の買付けをした価格にその数量を乗じて得た額を控除した額。
-(746円×100株+747円×400株+748円×1,000株+749円×200株+750円×200株)
=66,500円
イ.金融商品取引法第176条第2項の規定により、上記ア.で計算した額の1万円未満の端数を切捨て。
(2) 違反行為事実Eに係る課徴金の額
ア.金融商品取引法第175条第1項第2号の規定により、当該有価証券の買付けについて、業務等に関する重要事実の公表がされた後2週間における最も高い価格(274円)に自己の計算による当該有価証券の買付けの数量注3を乗じて得た額から、当該有価証券の買付けをした価格にその数量を乗じて得た額を控除した額。
-{(133.8円×400株+133.9円×100株+134円×17,500株+135円×10,000株
+135.8円×1,500株+135.9円×200株+136円×13,300株)×(21,500株/43,000株)}
=2,990,205円
(注3)自己の計算による買付けの数量は、自己及び自己以外の者の計算による買付けの数量43,000株に、自己の計算による買付けの額2,900,795円/自己及び自己以外の者の計算による買付けの額5,801,590円を乗じて得た数量(21,500株)。
イ.金融商品取引法第176条第2項の規定により、上記ア.で計算した額の1万円未満の端数を切捨て。
(3) 上記(1)ないし(2)により算定した額の合計60,000円+2,990,000円=3,050,000円となる。

