市場へのメッセージ(令和3年2月24日)
<目次>
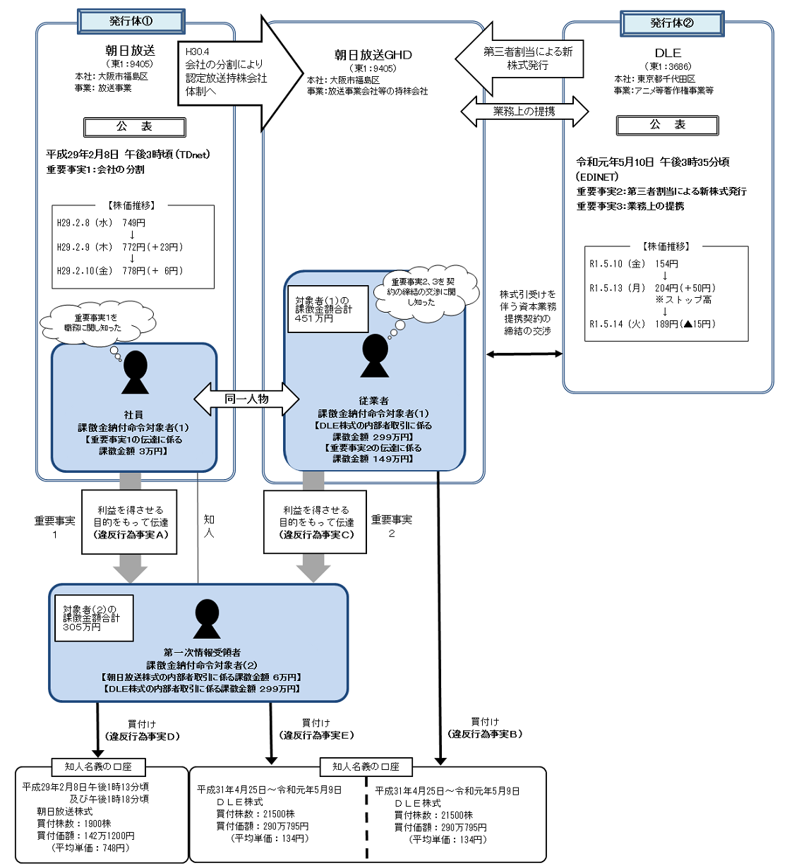
1. 朝日放送株式会社社員による重要事実に係る伝達行為及び同人から伝達を受けた者による内部者取引に対する課徴金納付命令の勧告について
株式会社ディー・エル・イーとの契約締結交渉者の従業者による内部者取引及び重要事実に係る伝達行為並びに同人から伝達を受けた者による内部者取引に対する課徴金納付命令の勧告について
証券取引等監視委員会(以下「証券監視委」といいます。)は、取引調査の結果に基づいて、令和3年1月15日、課徴金納付命令勧告を行いました。
【事案の概要】
本件は、課徴金納付命令対象者(以下「対象者」といいます。)2名が、朝日放送株式会社※(以下「朝日放送」といいます。)株式及び株式会社ディー・エル・イー(以下「DLE」といいます。)株式の2銘柄について、インサイダー取引規制違反及び情報伝達規制違反を行ったものです。
※朝日放送は、平成30年4月、朝日放送グループホールディングス株式会社に商号変更しています。以下、商号変更後の同社を「朝日放送GHD」といいます。
- 朝日放送株式について
対象者(2)は、対象者(1)から上記重要事実の伝達を受けながら、その重要事実が公表される前に、自己の計算において、朝日放送株式を買い付けたものです(インサイダー取引規制違反:違反行為事実D)。
- DLE株式について
さらに、対象者(1)は、上記重要事実2について、その重要事実が公表される前に、対象者(2)に対し、同人に利益を得させる目的をもって、その重要事実を伝達したものです(情報伝達規制違反:違反行為事実C)。
対象者(2)は、対象者(1)から上記重要事実2の伝達を受けながら、その重要事実が公表される前に、自己の計算において、DLE株式を買い付けたものです(インサイダー取引規制違反:違反行為事実E)。
【証券監視委からのメッセージ】
本件は、職務上、上場企業の内部情報を知ることができた対象者が、その立場を悪用し、知人とともに、借名口座を使い、複数回にわたって取引を行った非常に悪質なインサイダー取引規制違反です。
インサイダー取引等の法令違反は後を絶ちませんが、取引規模が小さくても、未公表の重要事実を知りながら取引を行えば違反行為の対象となります。他人名義での取引や、わずかな金額での取引であれば発覚しないだろうといった甘い考えは通用しません。証券監視委は、常に取引を監視しており、証券市場の公正性・健全性を損なう不公正取引に対しては、厳正な調査を実施し、法令違反が認められた場合には、課徴金勧告や刑事告発を行っています。
<発行>
証券取引等監視委員会 事務局 総務課
(情報公開・個人情報保護係)
〒100-8922
東京都千代田区霞が関3-2-1
中央合同庁舎第7号館
電話番号:03-3506-6000(代表)
